
2026-04-16
Корпорация Microcyber Corporation представляет высоконадёжное решение для интеграции промышленных сетей — модули M0307 и MC0307, обеспечивающие бесшовное преобразование Modbus RTU в PROFIBUS PA по принципу «один-к-одному».
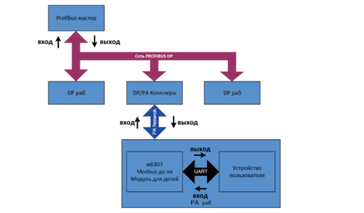
Модули серии M0307/MC0307 обеспечивают стабильную передачу данных благодаря интеллектуальному распределению ролей:

Аппаратная часть модулей разработана для эксплуатации в сложных промышленных условиях.
| Параметр | M0307 | MC0307 |
| Габариты | 65 × 42 мм | 35 × 35 мм |
| Тип разъёма | Штыревые | Штыревые |
| Циклические переменные | 4AI / 4AO / 4DI / 4DO | 6AI / 2AO / 4DI / 4DO |
| Питание от PA | Да | Да |
| Выход 3.3 В / 6.2 В | Нет | Да |
| Температура | -40°C … +85°C | -40°C … +85°C |
Модули обеспечивают стабильную работу в диапазоне температур от -40°C до +85°C, что делает их пригодными для эксплуатации в любых климатических условиях.

Модули предназначены для интеграции в промышленные системы автоматизации:
Модули M0307 и MC0307 позволяют эффективно интегрировать устройства Modbus RTU в сети PROFIBUS PA без необходимости полной замены оборудования.
Microcyber Corporation помогает вашему оборудованию «говорить» на одном языке, обеспечивая надёжную и стабильную промышленную коммуникацию.
Он преобразует данные Modbus RTU в формат PROFIBUS PA.
MC0307 компактнее и имеет дополнительный выход питания 3.3 В / 6.2 В.
Да, модули поддерживают существующую инфраструктуру.
Да, рабочий диапазон от -40°C до +85°C.